Eine verkettete Umfrage kann verwendet werden, um den Befragten auf eine andere Umfrage zu führen, in Abhängigkeit von der Antwort auf eine bestimmte Frage. Dies kann hilfreich sein, wenn Sie eine komplexe Sammlung an Fragen haben, für die es Sinn macht getrennte Umfragen zu erstellen, um übersichtlichere Berichte zu erhalten, oder einfach nur, um die Logik leichter verfolgen zu können.
Bevor Sie eine Logik anwenden, sollten Sie die gesamte Umfrage mit allen Fragen einrichten. So können Sie beim Testen der Umfrage leichter überprüfen ob die Logik funktioniert.
Um eine Verkettung von Umfragen aufzusetzen folgen Sie den Schritten:
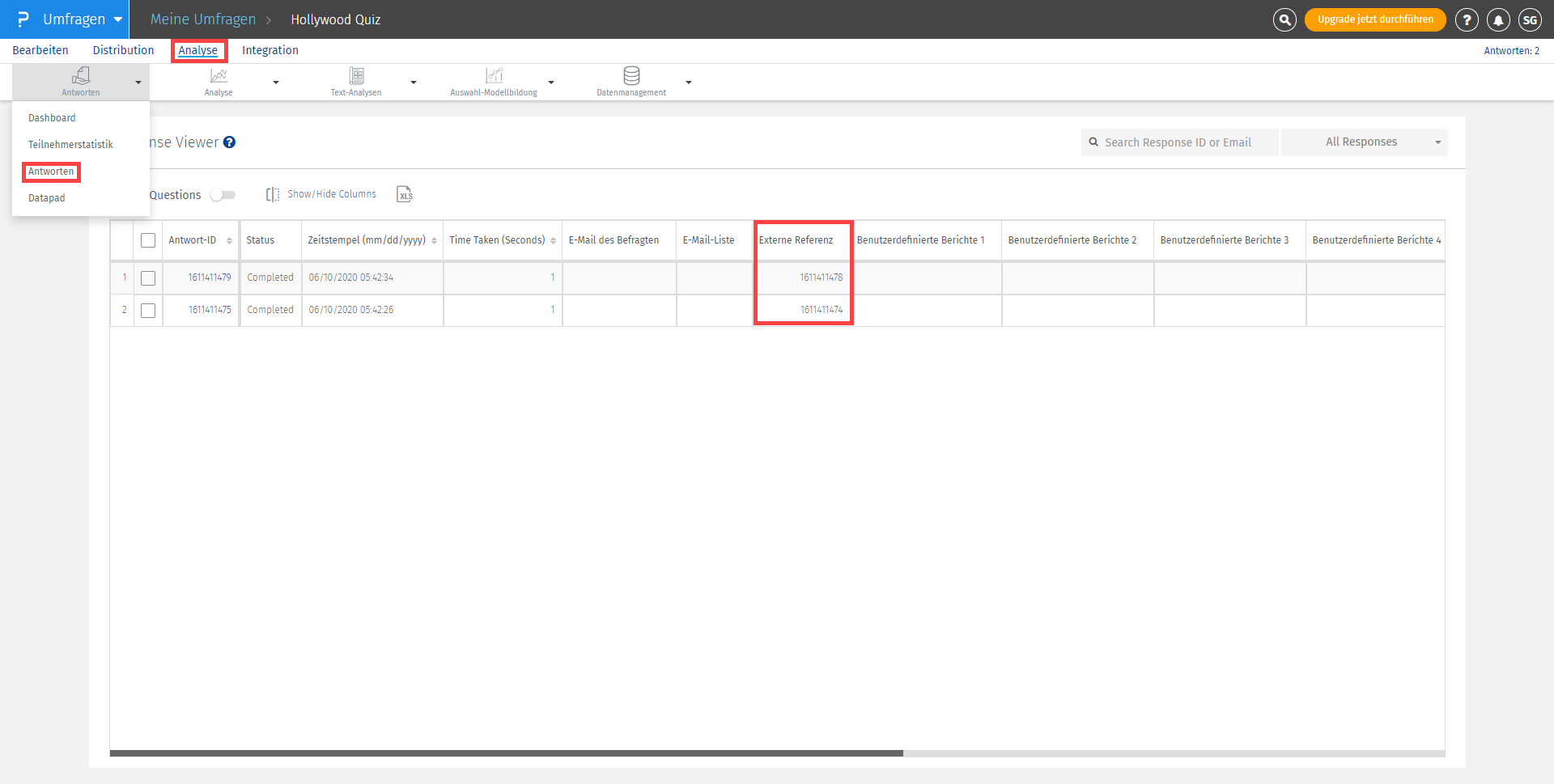
Ja. Die Antwort-ID der ersten Umfrage, von der aus der Befragte zur zweiten Umfrage geleitet wird, findet sich als "Externe Referenz"-Variable wieder. Diese Variable ist zusammen mit den Antworten auf die verkettete Umfrage verfügbar. Neben der "Externen Referenz"-Variable, können Sie bis zu 5 benutzerdefinierte Variablen an die verkettete Umfrage weitergeben.
Unten finden Sie einen Screenshot von der Antwortanzeige der verketteten Umfrage, welche die Antwort-ID der ersten Umfrage als "Externe Referenz"-Variable gespeichert hat.
Sie können bis zu 5 Kriterien hinzufügen.
Diese Funktion ist mit den folgenden Lizenzen verfügbar: